FTC Chat

project image

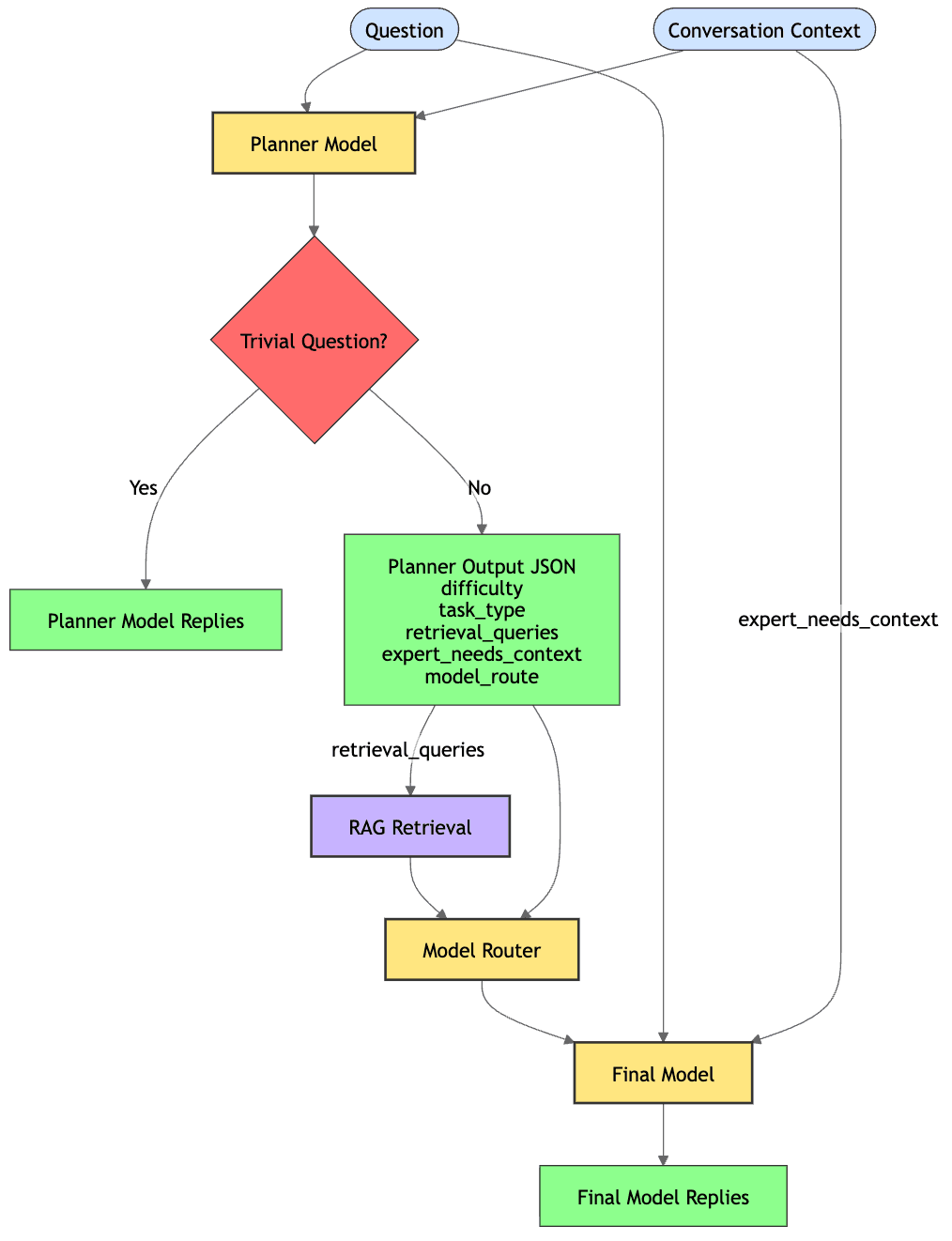
FTC Chat uses a mixture of experts + retrieval augmented generation pipeline to accurately answer FTC questions for cheap.

project image

Pipeline for agent.

Try it for yourself!